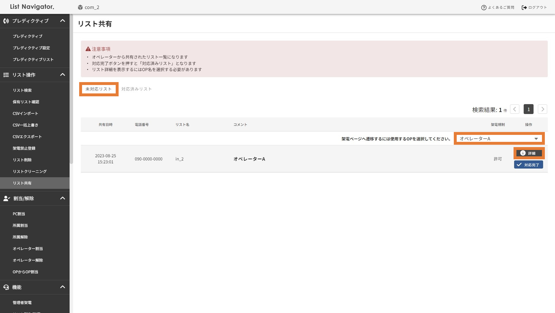
未対応リストを確認する操作手順について
1.【未対応リスト】をクリックします。
2.未対応リストの一覧が表示されます。
3.架電ページへ推移する場合は、【使用するOP】を選択します。
4.架電ページへ推移したいリストの【詳細】をクリックします。
対応済リストを確認する操作手順について
1.【対応済リスト】をクリックします。
2.対応済リストの一覧が表示されます。
3.架電ページへ推移する場合は、【使用するOP】を選択します。
4.架電ページへ推移したいリストの【詳細】をクリックします。
架電ページへ推移した後の表示画面について
通話やステータス選択などに加えて下記2つの操作が可能です。
- オペレーター画面からリスト共有した履歴の確認する。
- リストの割当先を変更する。
未対応リストを対応済みリストに移動する操作手順について
1.【未対応リスト】をクリックします。
2.対応済リストに移動させたいリストにて、【対応完了】をクリックします。
対応済みリストを未対応リストに移動する操作方法について
1.【対応済リスト】をクリックします。
2.対応済リストに移動させたいリストにて、【未対応】をクリックします。